业务背景
中国银行业协会发布《城市商业银行发展报告(2019)》,报告指出各省多数城商行正在加快金融科技的应用,积极推动数字化转型。
随着金融业务的互联网化和移动化,目前金融新一代业务系统的开发方式从瀑布式开发向敏捷式转变,业务系统的上线频率大幅增长,由以前几个月一个大版本上线,逐步变化为多个系统并行开发异步上线的情况,对于测试区的多业务网络模拟能力提出了新的挑战。
解决方案

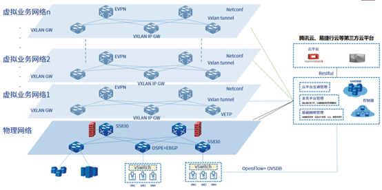
新建开发测试区,采用SDN+VxLAN集中式多活网关组网方式,模拟出各个生产网络的实际组网环境。业务功能在开发测试区中调试测试完毕后,能够顺利上线到实际生产网络中。
方案价值
1、1:1的模拟实际生产网络

沿用成熟稳定的三层组网架构,借助SDN+EVPN+VXLAN构建全自动化的overlay网络,1:1的模拟各功能区逻辑拓扑,并完整复制各功能区业务,避免各功能区间业务干扰,助力新业务在测试区调试成功后,顺利上线。
物理网络固定不变
业务由逻辑网络承载
业务部署与物理位置无关
2、虚拟资源按需互通,策略随行

VMWARE、KVM等虚拟资源自动感知,按需使用资源,统一管理、统一策略、统一分配。
Overlay自动感知和发现网络设备、计算资源,可以根据业务需要,建立网络连接,模拟实际生产网络。
整个网络统一管理,控制器统一管控策略,可以保证策略随计算资源迁移。
3、全自动化网络部署确保快速上线

业务部署,基于SDN计算,全图形化自动进行部署,将原有模拟一个生产网络部署上线的时间从“周”单位缩短到“小时”单位。
4、网络可视化

基于业务运行状态,业务流量分布,终端资源接入趋势,综合呈现IT业务网络价值。